近日,注册送彩金最新 机械电子系电磁环境效应研究中心在微波天线领域TOP期刊《IEEE Transactions on Antennas and Propagations》发表研究成果——“Research on Simulation Algorithm of Bounded Wave Simulator Based on Non-uniform Multi-conductor Transmission Lines and Electric Dipole Theory”。

有界波模拟器(BWS)是研究电子设备电磁脉冲效应的重要试验设施。为保证BWS的性能,在BWS设计过程中需要对其测试区域的瞬态场响应进行仿真。由于BWS整体尺寸大,且线栅横截面尺寸小,精确仿真计算难度大。该论文针对这一难题,提出了一种基于非均匀多导体传输线(NMTL)和电偶极子理论的计算方法,实现了在保证计算精度的前提下,对BWS测试区域瞬态场响应的快速计算。
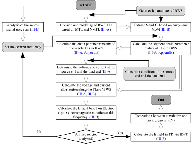
论文首先将BWS中的传输线建模为NMTL系统,并将其划分为一定数量的级联均匀多导体传输线(MTL);其次,根据MTL和链参数矩阵理论,确定了不同频率的正弦连续波信号馈入BWS时的沿线电流分布;最后利用电偶极子理论,以及离散傅立叶变换和离散傅立叶逆变换计算了电场时域响应。并通过试验验证了算法的准确性和高效率。

图1 算法流程

图2 BWS模型

图3 测试布置

图4 实测与计算结果对比
该论文第一作者为机械电子工程系博士生谷亦行,通讯作者为周忠元教授,研究得到了航空科学基金项目支持。
论文链接://ieeexplore.ieee.org/document/10747226

